Review ECS A75F-A Black Series Deluxe: Motherboard AMD Llano Kelas Atas ala ECS
Sejak pertama kali dirilis ke pasaran, prosesor AMD Llano A-Series versi desktop telah menjadi buah bibir di kalangan pengguna komputer. Bagaimana tidak? prosesor ini mampu membuat pandangan orang terhadap kinerja graphics card terintegrasi (onboard) berubah. Unit GPU pada AMD Llano A-Series yang berbasiskan arsitektur Redwood memiliki kinerja yang tergolong mumpuni untuk menjalankan game keluaran terbaru pada setting resolusi gambar HD dan kualitas grafik menengah. Kondisi ini membuat berbagai kemungkinan bagi pengguna untuk menciptakan sistem gaming entry-level murah meriah atau sebuah HTPC yang tidak hanya mampu memainkan konten multimedia.
Perilisan sebuah prosesor baru tentu dibarengi dengan perilisan motherboard beserta chipset baru. Prosesor AMD Llano A-Series menggunakan motherboard dengan soket prosesor terbaru FM1 beserta chipset A75 dan A55. Oleh karena itu produsen motherboard pun merilis lini produk motherboard terbaru mereka yang mendukung prosesor AMD Llano A-Series.

ECS pun tidak mau ketinggalan kereta dengan merilis sebuah motherboard chipset A75 kelas high-end di bawah bendera “Black Series”. Produk bernama ECS A75F-A Black Series Deluxe ini tentu saja mengusung berbagai ciri khas yang selama ini ditawarkan motherboard ECS “Black Series”. Tidak perlu menunggu lebih lama lagi simaklah review perdana motherboard AMD A75 di JagatReview.
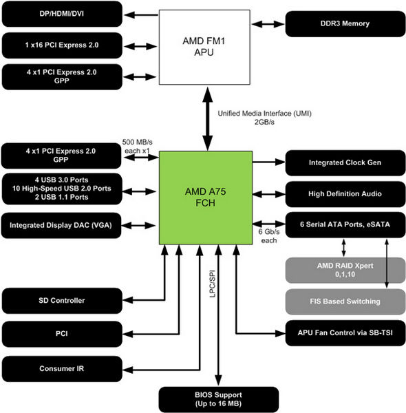
Chipset AMD A75

Gambar di atas merupakan skema blok diagram motherboard dengan chipset AMD A75. Chipset AMD A75 merupakan chipset kelas atas untuk platform APU AMD Llano A-Series. Kelebihan yang ditawarkan chipset AMD A75 dibandingkan chipset di bawahanya, AMD A55, adalah dukungan native USB 3.0. Selain feature USB 3.0, motherboard AMD A75 juga telah dilengkapi native SATA 6Gbps dengan jumlah konektor sebanyak enam buah.
ECS A75F-A Black Series Deluxe
Spesifikasi
Feature
- Dual Channel DDR3 2600 OC
- Motherboard Intelligent BIOS III (M.I.B III)
- Rapid 333
- Clear CMOS Button
- Mutli-language BIOS
- ECS GUI UEFI BIOS
- Super Burn Test
- AMD APU Platform
- Super DirectX 11
- AMD Dual Graphics
- ATI CrossFire X
- PCI EXPRESS 2.0
- eSATA 6Gb/s
- USB 3.0
- HDMI Output
- DVI Output
- EZ Charger
- Certified For Windows® 7
- EUP 2013
Utility
ECS memberikan beberapa aplikasi untuk mengoptimalkan penggunaan motherboard ini. Aplikasi tersebut di antaranya adalah:
- eBLU (ECS BIOS Live Update)

- EDLU (ECS Driver Live Update)

- eGS (ECS Green Saver)

- eSF (ECS Smart Fan)
















