Review-MSI A75MA-G55: Motherboard Llano “Kelas Militer”

Slogan “Military Class” tentu sudah tak terdengar asing lagi di telinga pengguna yang memerhatikan perkembangan motherboard bikinan MSI. Istilah tersebut mengacu kepada penggunaan komponen berkualitas tinggi yang diklaim dapat meningkatkan stabilitas dan daya tahan sebuah motherboard. Versi terakhirnya adalah Military Class II yang menerapkan beberapa komponen baru. Nah, kini calon pengguna AMD Llano bisa mendapatkan feature tersebut di sistem mereka melalui MSI A75MA-G55, motherboard socket FM1 yang dilengkapi dengan komponen-komponen “kelas militer”.
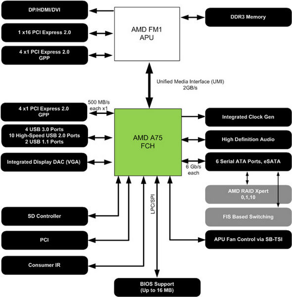
Chipset A75 sendiri merupakan salah satu dari dua chipset yang disiapkan AMD sebagai platform socket FM1 untuk prosesor “AMD A-Series APU”, atau yang dikenal dengan nama sandi “Llano”. Chipset lainnya adalah A55. Dibandingkan A55, A75 memiliki beberapa kelebihan seperti dukungan USB 3.0 dan SATA 6 Gbps secara natif.

Nah, chipset A75 inilah yang digunakan di MSI A75MA-G55. Seperti apa kemampuannya? Mari kita cermati spesifikasi motherboard ini terlebih dahulu.
Spesifikasi
| APU | AMD Llano APU in FM1 package |
| Chipset | AMD A75 chipset |
| Memory | Supports four unbuffered DIMM of 1.5 Volt DDR3 1066/1333/1600/1866*(OC) DRAM, 32 GB Max |
| Audio | Chipset integrated by Realtek® ALC887. Flexible 8-channel audio with jack sensing, Compliant with Azalia 1.0 Spec |
|
LAN |
Realtek PCI-E GbLAN controller RTL8111E. Supports 10Mb/s, 100Mb/s and 1000Mb/s, Compliance with PCI-Express Bus specification v1.0a |
| Expansion Slots |
– PCI_E1 supports up to PCIE x16 speed – PCI_E2 supports up to PCIE x4 speed
|
| Internal I/O Connectors |
10. 1 x Parallel port connector 11. 1 x Clear CMOS jumper 12. – 1 x Chassis Intrusion connector |
| Back Panel Connectors |
*HDMI and DVI-D can’t output simultaneously. |
| Dimension | 24.4cm(L) x 24.4cm(W) M-ATX Form Factor |
| Mounting | 8 mounting holes |
Kemasan dan Paket Penjualan


Kotak A75MA-G55 berwarna putih dengan logo MSI di pojok kiri atas. Sebuah logo “Military Class II” berukuran besar mendominasi sisi depan kemasan. Di bagian belakang, terdapat beberapa penjelasan singkat mengenai feature yang dimiliki oleh motherboard ini, termasuk rangkaian Military Class components yang digunakannya (Hi-C Tantalum Core Capacitor, Super Ferrite Choke, dan Solid Capacitor).
Seperti biasa, MSI menyertakan beberapa dokumen tambahan untuk memudahkan pengguna dalam merakit sistem, yaitu buku manual, Quick Installation Guide, dan selembar sertifikat “Quality and Stability”. MSI memberikan penekanan yang sangat kentara di feature Military Class II ini.

Selain itu, ada sejumlah perlengkapan lain berupa CD Driver (dengan bundle software sekuriti dari Norton), bracket I/O panel, konverter power molex 4-pin ke SATA, dua buah kabel SATA yang salah satu ujungnya berbentuk “L”, “M-Connector” yang berfungsi untuk meninggikan posisi pin header di motherboard agar lebih mudah dijangkau, serta sebuah USB 3.0 backpanel bracket yang berisi dua port USB. Bonus aksesori ini cukup banyak dan berguna. Bracket USB 3.0 menambah jumlah port USB 3.0, walaupun sayangnya terletak di backpanel sehingga pengguna masih harus menjangkau ke bagian belakang komputer. Chipset AMD A75 secara natif mendukung hingga empat buah port USB 3.0.




















