Review ZOTAC A75-ITX WiFi: Motherboard AMD LLANO dalam Ukuran Mini-ITX
Seiring waktu, populasi motherboard dengan faktor bentuk mini-ITX semakin bertambah. Kemampuan dan feature yang tidak kalah dengan motherboard ATX/micro-ATX membuat semakin banyak pengguna yang melirik motherboard mini-ITX. Terlebih lagi, ukuran motherboard yang hanya sebesar 17×17 cm memberikan kemungkinan bagi pengguna maupun produsen PC bermerek untuk menciptakan komputer desktop berukuran kecil yang dapat ditempatkan di ruang sempit ataupun disembunyikan.
Umumnya, motherboard mini-ITX telah dilengkapi graphics card terintegrasi (onboard) sehingga pengguna tidak perlu menambahkan graphics card add-on. Alhasil, motherboard mini-ITX dapat dengan mudah ditempatkan di dalam casing komputer berukuran kecil. Tentu saja pilihan untuk menggunakan graphics card add-on tetap ada mengingat motherboard mini-ITX biasanya juga dilengkapi slot ekspansi PCI Express.

Salah satu platform yang dilengkapi graphics card terintegrasi (onboard) yang kami tunggu kehadiran motherboard mini-ITX-nya adalah platform AMD Llano. Tentu Anda sudah melihat kemampuan APU AMD Llano terutama kemampuan unit komputasi grafisnya. Motherboard mini-ITX tentu menjadi komponen menarik untuk mengemas semua kemampuan APU AMD Llano dalam kemasan yang lebih kecil. Kali ini, kami akan me-review salah satu motherboard mini-ITX yang diperuntukkan bagi APU AMD Llano. Bagaimana kinerja dan feature apa saja yang disematkan ke dalam motherboard bernama ZOTAC A75-ITX WiFi ini?
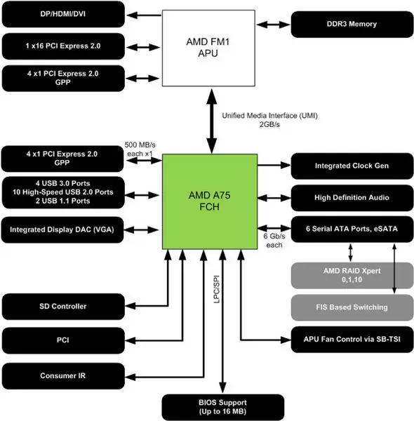
Chipset AMD A75

ZOTAC A75-ITX WiFi
Platform Pengujian
- Processor: AMD A8-3850 @2.9 GHz
- Motherboard: ZOTAC A75-ITX WiFi
- Graphics Card: On CPU (AMD HD 6550D)
- Memory: 2x 2 GB Kingston HyperX blu.
- Storage: Kingston SSDNow V+ Series 64 GB
- Power Supply: Coolermaster Silent Pro Gold 800 Watt
- CPU Heatsink: Coolermaster Hyper 212 Plus
- Monitor: LCD Monitor 1920×1080
- Input: Genius (keyboard and mouse)
- OS: Windows 7 Ultimate 64-bit SP1
- Driver: Catalyst 11.9
Spesifikasi
- Form Factor: Mini-ITX
- Chipset: AMD Hudson D3 (A75)
- CPU Socket: AMD FM1
- Memory Size: Up to 8GB
- Memory Slots: 2 x 240-pin SO-DIMM
- Memory Type: DDR3 1866
- Storage: 4 x SATA 6.0 Gb/s RAID 0, 1, 0+1
- Video Ports: 1 x HDMI, 1 x DVI
- USB: 8 x USB 3.0 ports (6 on back panel, 2 via header); 2 x USB 2.0 ports (2 via header)
- Expansion Slots: 1 x PCI Express 2.0 x16; 1 x Mini PCI Express (occupied by WiFi module)
- Onboard Audio: 1 x HD Audio Port (7.1-channel); 1 x Digital Optical S/PDIF output; 1 x Front panel audio header
- Onboard LAN: 2 x 10/100/1000Mbps Ethernet ports
- Onboard WLAN: 802.11n (300 Mb/s) WiFi
- Dimensions: 6.7in x 6.7in – 170mm x 170mm
Kemasan

Kemasan produk ZOTAC A75-ITX WiFi terlihat begitu mungil namun tetap memberikan kesan elegan.
Paket Penjualan


Paket penjualan yang disertakan bersama motherboard terdiri dari:
- User’s Manual
- Multi-language Quick Installatiopn Guide
- Driver Disc
- Backpanel I/O Shield
- 3x SATA cables
- DVI to D-Sub display converter
- 2x WiFi antenna
















