Review-Gigabyte A75-D3H: Pasangan Llano untuk Enthusiast

Sejak pertama kali diluncuran, Accelerated Processing Unit (APU) seri “A” dari AMD cukup menarik banyak perhatian. Prosesor yang sebelumnya dikenal dengan kode nama “Llano” ini dilengkapi dengan on-CPU graphics terkencang yang sanggup menjalankan game 3D kelas berat sekalipun. Oleh karena itu, Llano merupakan pilihan menarik bagi konsumen yang membutuhkan solusi sistem all-in-one terjangkau.
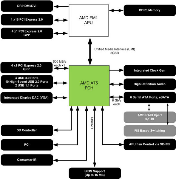
Sebagai pilihan platform, AMD menyediakan dua opsi chipset: A55 dan A75 yang sama-sama menggunakan socket FM1 untuk Llano. A75 diposisikan setingkat lebih tinggi dari A55 dan memiliki sejumlah kelebihan yang tidak dimiliki saudaranya tersebut, seperti dukungan USB 3.0 dan SATA 6 Gbps secara native.

Sayangnya, mungkin karena ditujukan untuk kelas entry-level, kebanyakan motherboard untuk prosesor Llano hanya sedikit menyediakan opsi tweaking untuk meningkatkan kinerja sistem. Beberapa bahkan tidak memberikan pilihan untuk memodifikasi nilai base clock (BCLK) ataupun timing memory. Lalu, apakah para pengguna Llano harus menyerah dengan keadaan dan membiarkan sistem mereka berjalan “apa adanya”?
Tentu tidak! Sebagian merk motherboard sudah mulai memberikan pilihan-pilihan untuk tweaking sistem di dalam BIOS. Nah, dari semua platform Llano yang pernah mendarat di pusat pengujian Jagat Review, Gigabyte Gigabyte A75-D3H merupakan motherboard dengan opsi tweaking terlengkap. Seperti apa motherboard ini? Sebelum melangkah lebih jauh, mari kita cermati spesifikasi teknisnya terlebih dahulu.
Spesifikasi
| APU | FM1 Socket:
(Please refer “CPU Support List” for more information.) |
| Chipset |
|
| Memory |
(Please refer “Memory Support List” for more information.) |
| Onboard Graphics | APU:
(All integrated graphics ports do not support Hot plug. If you want to change to another graphics port when the computer is on, be sure to turn off the computer first.) |
| Audio |
|
| LAN |
|
| Expansion Slots |
(All PCI Express slots conform to the PCI Express 2.0 standard.)
|
| Multi-Graphics Technology |
Only A series APU support AMD Dual Graphics.
|
| Storage Interface | Chipset:
|
| USB | Chipset:
Etron EJ168 chips:
|
| Internal I/O Connectors |
10. 4 x USB 2.0/1.1 headers 11. 1 x USB 3.0/2.0 header 12. 1 x serial port header 13. 1 x Trusted Platform Module (TPM) header 14. 1 x clearing CMOS jumper |
| Back Panel Connectors |
10. 6 x audio jacks (Center/Subwoofer Speaker Out/Rear Speaker Out/Side Speaker Out/Line In/Line Out/Microphone) |
| I/O Controller |
|
| H/W Monitoring |
|
| BIOS |
|
| Unique Features |
10. Support for ON/OFF Charge 11. Support for 3TB+ Unlock 12. Support for Q-Share |
| Bundle Software |
|
Kemasan dan Paket Penjualan


Gigabyte A75-D3H datang dalam kemasan kotak karton berwarna putih khas Gigabyte. Di bagian depan terdapat logo Gigabyte beserta nama produk yang tampak mencolok dengan huruf besar. Sebagian feature highlight dari produk ini dijabarkan dalam penjelasan-penjelasan singkat di bagian belakang seperti biasa.
Di dalamnya, Gigabyte menyediakan beberapa perlengkapan tambahan, yaitu sebuah buku manual, sebuah quick installation guide, CD Driver, backpanel bracket, dan dua buah kabel SATA. Software Norton Internet Security versi OEM turut disertakan di dalam CD. Paket perlengkapan ini dapat dikatakan cukup standar, bahkan sedikit minim bila kita turut mempertimbangkan harga jualnya (sekitar Rp 1,4 juta).














